
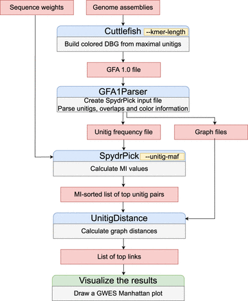
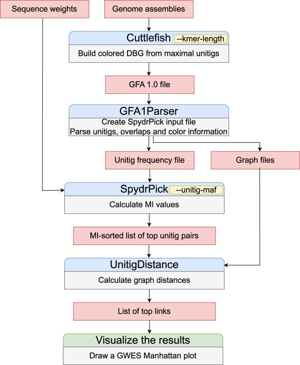
Figure 2.
Overview of the PAN-GWES pipeline with the main user-definable parameters highlighted. Assemblies are the only required input, enabling the PAN-GWES to generate phenotype-free biological hypotheses in a complementary manner to traditional GWAS methods.











