
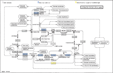
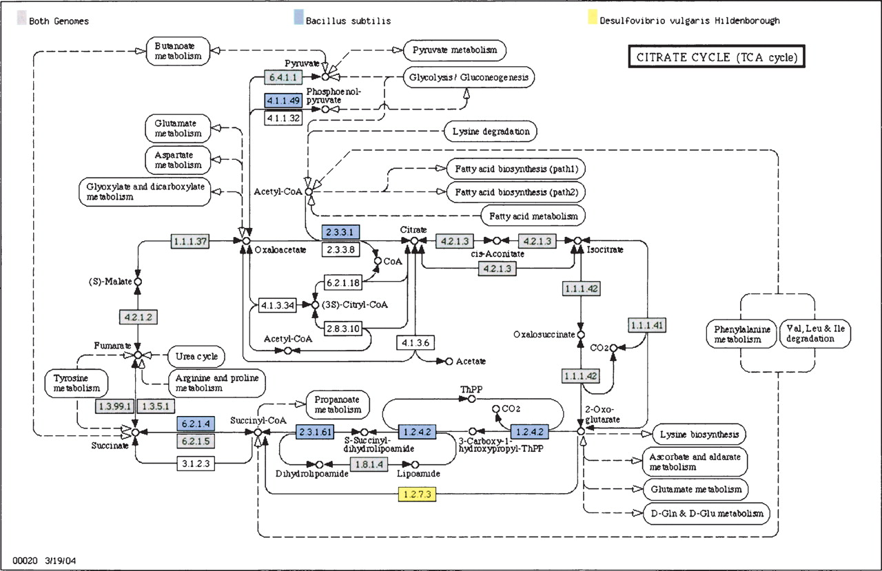
Comparative Metabolic Maps. Differences in the tricarboxylic acid (TCA) cycle are shown for the Gram-positive bacterium B. subtilis and the Gram-negative Proteobacterium D. vulgaris. Reactions highlighted with filled boxes indicate that corresponding enzymes were identified in both species (gray boxes), only in B. subtilis (blue boxes), or only in D. vulgaris (yellow boxes). As expected, B. subtilis is found to contain a complete complement of enzymes for the TCA cycle. In contrast, the strictly anaerobic bacterium D. vulgaris is shown to lack a complete cycle, and likely uses different enzymes for conversion between 2-oxoglutarate and succinate.











