
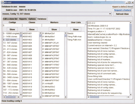
Main viewing frame of iCE, showing the Database pane. The contigs, clones, and markers for the current FPC database are shown in the first three lists on the left side. Arbitrary lists of clones, called user lists, are in the next list, with a log of application activity on the right side of the frame. Options are available by choosing the Options tab. The top of the frame displays the database and FPC build and contains a drop-down list to change to a different contig display.











